Breadcrumbs

Diversity and Aggregation

Introduction

Domestic hot water flow rates have always been challenging to calculate, because we need to take into account the parallel usage of hot water tapping points. Not all tapping points (like showers) will be use at the same time, so we need to take into account in each part of the system, the maximum probability, or the maximum DHW flow of parallel tapping points.

These are defined in diversity standards. Most of these methods only account for parallel flow rates, and not for parallel power, because domestic hot water networks are mostly operated as single pipe / fixed temperature systems.

When carrying over these standards to the central heating system (HIU’s, heat exchangers, storage tanks, ….), the propagation and aggregation of diversity becomes very important!
This effect is amplified by the fact that central heating often operates at lower power but higher flow rates / smaller temperature delta and domestic hot water heat exchangers operate at higher power but lower flow rates.
We have extended the calculation to cope with diversified central heating and domestic hot water usage, and with combination of power needed in mixed systems.

Hereby we take some principles into account :

  • diversity is a kind of “statistic“ calculation, defining the maximum percentage of simultaneous DHW tappings

  • regime changing components introduce a difference in primary and secondary volume flow, and a difference in primary and secondary temperatures,
    but they will not introduce a difference in primary and secondary diversity or primary and secondary power

Standards

Hysopt incorporates lots of diversity standards for DHW and CH which can be selected from the model settings.
On request we are happy to add new or additional diversity calculation methods in the Hysopt software.

DHW

CH


image-20241007-090250.png
Adjust diversity standards and aggregation methods in the models settings


Overview

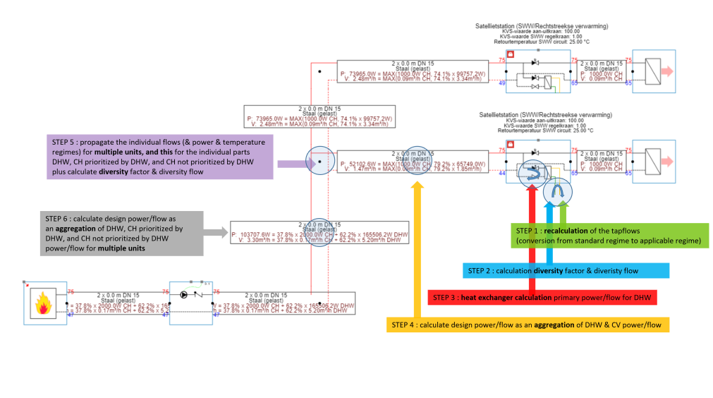
To explain diversity and aggregation, we use following example model of 2 HIU’s.

image-20221025-095949.png

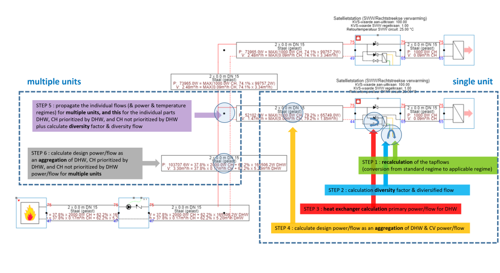
First of all, we make a distinction between the calculations within one dwelling, and the calculations over multiple dwellings.

image-20221025-100034.png


Within a single dwelling

Step 1 : recalculation of the tapflows

Step 2 : calculation of the diversity factor and the diversity flow

Step 3 : calculation of the DHW flow and DHW power at CH side, influenced by a regime changing component like a heat exchanger, HIU, storage tank, ...

Step 4 : aggregation of the DHW flow/power with the CH flow/power at CH side

Over multiple dwellings

Step 5 : propagate power, flows and temperature regimes over multiple dwellings and branches

Step 6 : aggregation of the DHW flow/power with the CH flow/power